50395-12: ШУ Шкафы автоматизированной системы управления компрессорной установкой - Производители, поставщики и поверители

Шкафы автоматизированной системы управления компрессорной установкой ШУ

ALL-Pribors default picture
Номер в ГРСИ РФ: 50395-12
Производитель / заявитель: "AviComp Controls GmbH", Германия
Скачать
50395-12: Описание типа
2018-50395-12.pdf
Скачать 138.7 КБ
50395-12: Методика поверки
2018-mp50395-12.pdf
Скачать 654.9 КБ
Свидетельство об утверждении типа СИ Открыть ...
Нет данных о поставщике
Поверка
Шкафы автоматизированной системы управления компрессорной установкой ШУ поверка на: www.ktopoverit.ru
КтоПоверит
Онлайн-сервис метрологических услуг

Шкафы автоматизированной системы управления компрессорной установки типа ШУ ╞ измерительно-вычислительные и управляющие комплексы, предназначенные для измерений аналоговых выходных сигналов датчиков в силы постоянного тока, сигналов от термопреобразователей сопротивления, а также приёма и обработки дискретных сигналов; регулирования на основе измерений параметров технологического процесса, выдачи сигналов сигнализации, формирования управляющих аналоговых и дискретных сигналов.

Информация по Госреестру

Основные данные
Номер по Госреестру 50395-12
Действует по 08.06.2022
Наименование Шкафы автоматизированной системы управления компрессорной установкой
Модель ШУ
Характер производства Серийное
Идентификатор записи ФИФ ОЕИ e40a04ba-8eba-777f-226b-2a43d2107404
Год регистрации 2012
Информация устарела
Общие данные
Год регистрации 2012
Страна-производитель  Германия 
Информация о сертификате
Срок действия сертификата 09.07.2017
Номер сертификата 47115
Тип сертификата (C - серия/E - партия) C
Дата протокола Приказ 479 п. 13 от 09.07.2012
Производитель / Заявитель

Фирма "AviComp Controls GmbH", ГЕРМАНИЯ

 Германия 

Поверка

Методика поверки / информация о поверке МИ 2539-99
Межповерочный интервал / Периодичность поверки
2 года
Зарегистрировано поверок
Найдено поверителей
Успешных поверок (СИ пригодно) 23 (100%)
Неуспешных поверок (СИ непригодно) 0 (0 %)
Актуальность информации 28.12.2025
Найти результаты поверки
Указан в паспорте или на самом приборе

Поверители

КтоПоверит
Онлайн-сервис метрологических услуг
Шкафы автоматизированной системы управления компрессорной установкой ШУ поверка на: www.ktopoverit.ru
КтоПоверит
Онлайн-сервис метрологических услуг

Скачать

50395-12: Описание типа
2018-50395-12.pdf
Скачать 138.7 КБ
50395-12: Методика поверки
2018-mp50395-12.pdf
Скачать 654.9 КБ
Свидетельство об утверждении типа СИ Открыть ...

Описание типа

Назначение

Шкафы автоматизированной системы управления компрессорной установки типа ШУ (далее по тексту - шкафы ШУ) - измерительно-вычислительные и управляющие комплексы, предназначенные для измерений аналоговых выходных сигналов датчиков в виде силы постоянного тока, сигналов от термопреобразователей сопротивления, сигналов от датчиков вибрации, а также приёма и обработки дискретных сигналов; регулирования на основе измерений параметров технологического процесса, выдачи сигналов сигнализации, формирования управляющих аналоговых и дискретных сигналов.

Описание

Шкафы ШУ используются для управления в автоматическом режиме компрессорными установками. При этом объектом управления является, как сам компрессор (либо группа компрессоров, входящих в состав установки), так и его привод (электродвигатель, паровая или газовая турбина и др.), а также вспомогательное технологическое оборудование и системы, входящие в состав компрессорной установки (КУ).

Состав шкафов ШУ приведён в таблице 1. Шкафы ШУ относятся к проектно-компонуемым изделиям и выполняет следующие основные функции:

- измерение, регистрацию, хранение, передачу на верхний уровень информации о значениях измеряемых параметров;

- сбор и отображение информации о состоянии КУ в виде экранов с мнемосхемами технологических участков и отдельных аппаратов с указанием актуальных значений измеряемых параметров и состояния оборудования;

- противоаварийная защита и аварийный останов КУ;

- автоматическое представление информации о появлении сигналов предупредительной и аварийной сигнализации и ее архивирование;

- антипомпажное регулирование и антипомпажная защита компрессорных установок;

- автоматический пуск и останов КУ в том числе и аварийный останов;

- связь с системой управления всего технологического процесса - системой «верхнего» уровня самодиагностика оборудования автоматизированной системы управления компрессорной установкой (АСУ КУ).

Состав измерительных компонентов шкафа ШУ определяется проектной документацией и может состоять из:

- контроллеров программируемых SIMATIC S7-400 (регистрационный номер в Федеральном информационном фонде (далее - Госреестр) № 15773-11), контроллеров программируемых SIMATIC S7-300 (Госреестр №15772-11), устройств распределенного ввода-вывода SIMATIC ET200 (Госреестр №22734-11); контроллеров ControlLogix (серия 1756) комплексов измерительно-вычислительных и управляющих на базе платформы Logix (Госреестр № 42664-09); аппаратуры измерения параметров вибрации многоканальной VC-6000 (Госреестр № 53212-13); аппаратуры измерения параметров вибрации многоканальной VDAU-6000 (Госреестр № 67316-17); комплексов измерительно-вычислительных для мониторинга работающих механизмов 3500/60 (Госреестр № 51765-12);

- преобразователей измерительных тока и напряжения с гальванической развязкой (барьеры искрозащиты) серии К (Госреестр № 22153-08); преобразователей измерительных серий S, K, H (Госреестр № 65857-16); преобразователей измерительных серий H (Госреестр № 40667-15); преобразователей измерительных серий MINI (Госреестр № 55662-13); преобразователей измерительных MTL5082; преобразователей измерительных серий MTL5500 (Госреестр № 39587-14).

Таблица 1 - Состав шкаф

Ьов ШУ

Наименование

Назначение

1

2

1. Программируемые логические контроллеры (ПЛК).

ПЛК являются основой построения АСУ КУ. Для управления КУ могут использоваться один или несколько контроллеров, объединяемых в единую сеть. ПЛК состоит из набора модулей, смонтированных в один или несколько каркасов. ПЛК имеет в своем составе следующие модули: процессорный модуль (модуль CPU), модуль питания, интерфейсные модули, модули входных и выходных сигналов. В некоторых случаях для увеличения надежности АСУ применяются ПЛК с резервированными модулями.

Модули входных сигналов предназначены для подключения к контроллеру входных аналоговых сигналов (AI) и дискретных входных сигналов уровня 24 В (DI). Процессорный модуль обрабатывает поступающие AI и DI сигналы и в соответствии с загруженной в CPU программой формирует управляющие сигналы, которые через модули выходных сигналов управляют работой КУ. Модули выходных сигналов ПЛК подразделяются на аналоговые сигналы уровня (AO) и дискретные сигналы (DO). Интерфейсные модули используются для связи контроллеров друг с другом, для связи с операторскими станциями, а также для связи АСУ КУ с другими АСУ, имеющимися у заказчика. Специализированные контроллеры для управления турбинами.

Шкафы могут быть укомплектованы специализированными контроллерами, предназначенными для управления турбинами. Эти контроллеры обеспечивают специальные функции, в частности, защиту турбин от превышения допустимой скорости их вращения.

2. Операторские станции (ОС).

ОС представляет собой компьютер промышленного исполнения, состоящий из системного блока, монтируемого внутри шкафа, и монитора (сенсорного, либо с кнопками), монтируемого на поверхности шкафа.

В некоторых случаях ОС поставляется в настольном исполнении для установки на столе в помещении операторной.

ОС подключается к одному, либо нескольким контроллерам, входящим в состав АСУ КУ, и выполняет следующие функции:

- отображение на мониторе текущей информации о состоянии оборудования КУ и значений измеряемых параметров

- ручное управление КУ

- архивирование с возможностью дальнейшего просмотра рабочих параметров КУ (трендов параметров, состояния оборудования, сигнализации, действий операторов)

АСУ КУ может комплектоваться несколькими ОС.

В некоторых случаях для увеличения надежности АСУ применяются резервированные ОС.

ОС могут использоваться для обмена информацией между АСУ КУ и другими АСУ, имеющимися у заказчика.

1

2

3. Панели визуализации (ПВ).

ПВ представляют собой электронные устройства, монтируемые на наружной поверхности шкафа и имеющие на лицевой панели монитор (сенсорного, либо с кнопками).

ПВ подключается, как правило, к одному контроллеру и выполняет в АСУ КУ следующие функции:

- отображение на мониторе текущей информации о состоянии оборудования КУ и значений измеряемых параметров ручное управление КУ.

4. Источники питания

Источники питания 24 В.

Для электропитания оборудования АСУ все шкафы комплектуются резервированными источниками питании 24 В постоянного тока (VDC).

Источники бесперебойного питания (ИБП). ИБП предназначены для бесперебойности электропитания оборудования АСУ КУ. Данные устройства укомплектовываются аккумуляторными батареями, что позволяет сохранить работоспособность АСУ на некоторый промежуток времени при авариях системы электроснабжения на предприятии заказчика.

ИБП может также входить в объем поставки отдельной позицией.

5. Барьеры искрозащиты.

Данные устройства применяются, когда КУ располагается в опасной зоне и необходимо обеспечить выполнение требований по взрывозащите, которые предъявляются, в частности, и к оборудованию АСУ.

Барьеры искрозащиты устанавливаются в шкафах на каналах подключения устройств АСУ (датчиков, клапанов), смонтированных в опасной зоне и имеющих соответствующую маркировку взрывозащиты.

6. Гальванические изоляторы.

Данные устройства устанавливаются на каналах подключения сигналов к модулям входных и выходных сигналов ПЛК в качестве меры дополнительной защиты ПЛК.

7. Разделительные реле.

Разделительные электромагнитные реле устанавливаются для обеспечения гальванического разделения цепей сигналов DI и DO. Это обеспечивает защиту модулей дискретных сигналов ПЛК. Разделительные реле позволяют посредством DO сигналов уровня 24 VDC управлять цепями более высокого напряжения и сильных токов.

8. Оборудование вибромониторинга.

Шкафы могут быть укомплектованы каркасами оборудования вибромониторинга. Данное оборудование применяется для контроля за вибрационными параметрами деталей компрессорных агрегатов (такими как радиальная вибрация, осевой сдвиг, эксцентриситет) и защиты агрегатов при аварийных уровнях указанных параметров.

В состав системы вибромониторинга входят модули приема сигналов от вибродатчиков, модули питания, модули релейных выходов и интерфейсные модули. Сигналы от системы вибромониторинга поступают на модули ПЛК для их участия в логике управления КУ.

9. Коммутационное оборудование.

При необходимости передачи потоков информации из АСУ КУ в другие АСУ в шкафах могут устанавливаться необходимые для этого устройства - конвертеры сигналов, свичи, коммутаторы и т.д..

10. Кабели межшкафные.

В случае, если оборудование АСУ КУ размещается в нескольких шкафах, в состав поставки могут входить межшкафные кабели для подключения шкафов друг к другу на площадке заказчика.

11. Шкафы

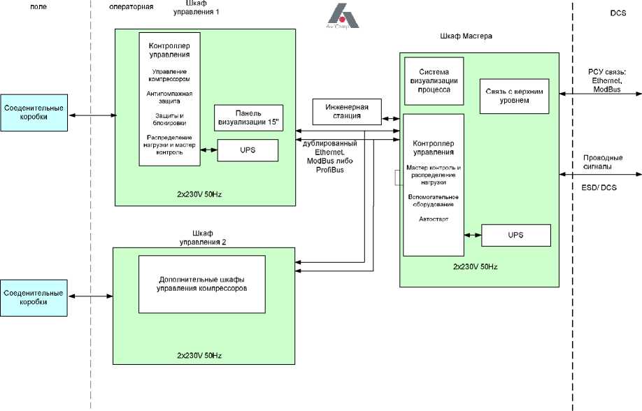
Обобщенная структурная схема шкафа типа ШУ приведена на рисунке 1

Рисунок 1 - Обобщенная структурная схема шкафа типа ШУ

Пломбирование шкафов ШУ не предусмотрено.

Программное обеспечение

Программное обеспечение шкафов ШУ определяется программным обеспечением (ПО) применяемых контроллеров. Состав пакета ПО определяется требованиями заказчика.

Программное обеспечение (ПО) шкафов ШУ состоит из программного обеспечения контроллеров (метрологически значимая часть записывается непосредственно в ПЗУ модулей аналогового ввода-вывода контроллеров и не подлежит изменению) и ПО верхнего уровня -SCADA-системы, которое служит для программирования и загрузки контроллеров, программирования и функционирования систем визуализации и архивирования данных, обеспечения связи, работы серверов и не оказывает влияния на метрологические характеристики шкафов ШУ. Доступ к программному обеспечению контроллеров осуществляется с выделенной инженерной станции шкафов ШУ, доступ к которой защищен как административными мерами (установка в отдельном помещении), так и многоуровневой защитой по паролю.

Метрологически значимая часть ПО содержится только в измерительных модулях контроллеров, указанных в таблицах 3 и 4, и защищена от несанкционированного доступа.

Средства защиты ПО от несанкционированного доступа интегрированы в пакеты программного обеспечения. Защита обеспечивается интерфейсом администрирования пользователей и системой лицензирования ПО от производителя.

Уровень защиты ПО от преднамеренного и непреднамеренного доступа «средний» в соответствии с п.4.5 рекомендации Р 50.2.077-2014.

Идентификационные данные метрологически значимого ПО приведены в таблице 2.

Таблица 2 - Идентификационные данные ПО

Идентификационные данные (признаки)

Значение

Шкафы управления ШУ на базе контроллеров SIMATIC

Шкафы управления ШУ на базе контроллеров ControlLogix

Шкафы управления ШУ на базе VC-6000

Шкафы управления ШУ на базе

VDAU-

6000

Шкафы управления ШУ на базе 3500/60

Наименование ПО

Комплекс программных средст в Siemens STEP 7

Комплекс программных средст в Siemens PCS 7

Комплекс программных средств Siemens

SPPA T3000

Комплекс программных средств Rockwell Automation Allen-Breadley, Logix

Комплекс программных средств COMPASS 6000 Safety Monitoring Workstation

Комплекс программных средств COMPASS 6000 Safety Monitoring Workstation

Комплекс программных средств 3500 Rack Configuration Software

Идентификационное наименование ПО

Siemens STEP 7

Siemens PCS 7

Siemens SPPA T3000

RSLogix

COMPASS 6000 Safety Monitoring Workstation

COMPASS 6000 Safety Monitoring Workstation

3500 Rack Configuration Soft

ware

Номер версии (идентификационный номер) ПО

Не ниже

V5

Не ниже

V5

Не ниже V5

Не ниже V9

Не ниже V3.4

Не ниже V3.4

Не ниже V4.5

Цифровой идентификатор ПО

По номеру версии

По номеру версии

По номеру версии

По номеру версии

По номеру версии

По номеру версии

По номеру версии

Технические характеристики

Таблица 3 - Метрологические характеристики измерительных каналов

Состав ИК (модуль контроллера, тип барьера искрозащиты)

Диапазон измерений/ воспроизведений

Пределы допускаемой погрешности при температуре окружающей среды св. +23 °С до +27°С, Y - приведённая, Д - абсолютная, 6 - относительная

Пределы допускаемой приведенной погрешности при температуре окружающей среды от +5°С до +23 °С и св. +27°С до +35°С, Yt - приведённая, Дт - абсолютная, 6т - относительная

1

2

3

4

SIMATIC S7-300 6ES7331-1KF01-0AB0

KFD2-STC4-Ex2

Аналоговый вход от 4 до 20 мА

Y = ±0,4 % от верхнего предела диапазона измерений

Yt = ±0,52 % от верхнего предела диапазона измерений

SIMATIC S7-300 6ES7331-7KF02-0AB0

KFD2-STC4-Ex2

Аналоговый вход от 4 до 20 мА

Y = ±0,6 % от верхнего предела диапазона измерений

Yt = ±0,7 % от верхнего предела диапазона измерений

1

2

3

4

SIMATIC S7-300 6ES7331-1KF01-0AB0

KFD2-STC4-Ex1.2O

Аналоговый вход от 4 до 20 мА

Д = ±0,08 мА

Дт = ±0,1 мА

SIMATIC S7-300 6ES7331-1KF01-0AB0

KFD2-UT2-EX1

Сигналы (Ом) от термопреобразователей сопротивления Pt100 (а=0,00385оС-1) от -50 до +200 °С от -50 до +260 °С от -50 до +450 °С от 0 до +100 °С

Д = ±(0,06 % Т + 0,1 % D1 + 0,1оС+0,5 % D2)*

Дт = ±(0,08 % Т + 0,2 % D1 + 0,1оС+0,5 % D2)*

SIMATIC S7-300 6ES7331-7KF02-0AB0

KFD2-STC4-Ex1.2O

Аналоговый вход от 4 до 20 мА

Y = ±0,6 % от верхнего предела диапазона измерений

Yт = ±0,7 % от верхнего предела диапазона измерений

SIMATIC S7-300 6ES7331-7KF02-0AB0

KFD2-UT2-Ex1

Сигналы (Ом) от термопреобразователей сопротивления Pt100 (а =0,00385ОС-1) от -50 до +200 °С от -50 до +260 °С от -50 до +450 °С от 0 до +100 °С

Д = ±(0,06 % Т + 0,1 % D1 + 0,1оС+0,5 % D2)*

Дт = ±(0,08 % Т + 0,2 % D1 + 0,1оС+0,5 % D2)*

SIMATIC ET200 6ES7331-7TF01-0AB0

KFD2-STC4-Ex2

Аналоговый вход от 4 до 20 мА

Y = ±0,2 % от верхнего предела диапазона измерений

Yт = ±0,22 % от верхнего предела диапазона измерений

SIMATIC ET200 6ES7331-7TF01-0AB0

KFD2-STC4- Ex1.2O

SIMATIC ET200 6ES7331-7TF01-0AB0

KFD2-UT2- Ex1

Аналоговый вход от 4 до 20 мА

Д = ±0,03 мА

Дт = ±0,06 мА

SIMATIC S7-300 6ES7332-7ND02-0AB0

KFD2-SCD-Ex1.LK

Аналоговый выход от 4 до 20 мА

Y = ±0,14 % от верхнего предела диапазона воспроизведений

Yт = ±0,32 % от верхнего предела диапазона воспроизведений

SIMATIC S7-300 6ES7332-7ND02-0AB0

KFD2-SCD2-1.LK

Аналоговый выход от 4 до 20 мА

Д = ±18 мкА

Дт = ±46 мкА

SIMATIC S7-300 6ES7332-7ND02-0AB0

KFD2-SCD2-Ex1.LK

SIMATIC S7-300 6ES7332-7ND02-0AB0

KFD2-CD2-Ex2

1

2

3

4

SIMATIC S7-300 6ES7332-7ND02-0AB0

KFD2-CD-1.32

Аналоговый выход от 4 до 20 мА

Y = ±0,14 % от верхнего предела диапазона воспроизведений

Yт = ±0,32 % от верхнего предела диапазона воспроизведений

SIMATIC S7-300 6ES7332-5HD01-0AB0

KFD2-CD-1.32

Аналоговый выход от 4 до 20 мА

Y = ±0,6 % от верхнего предела диапазона воспроизведений

Yт = ±0,7 % от верхнего предела диапазона воспроизведений

SIMATIC S7-300 6ES7332-5HD01-0AB0

KFD2-SCD2-1.LK

Аналоговый выход от 4 до 20 мА

Y = ±0,6 % от верхнего предела диапазона воспроизведений

Yт = ±0,7 % от верхнего предела диапазона воспроизведений

SIMATIC S7-300 6ES7332-5HD01-0AB0

KFD2-SCD2-Ex1.LK

SIMATIC S7-300 6ES7332-5HD01-0AB0

KFD2-CD2-Ex2

SIMATIC S7-300 6ES7332-5HD01-0AB0

KFD2-SCD-Ex1.LK

SIMATIC S7-300 6ES7331-7KF02-0AB0

KFD2-STC4-Ex1

Аналоговый вход от 4 до 20 мА

Y = ±0,6 % от верхнего предела диапазона измерений

Yт = ±0,7 % от верхнего предела диапазона измерений

SIMATIC S7-300 6ES7331-7KF02-0AB0

HIC2025

Аналоговый вход от 4 до 20 мА

Y = ±0,7 % от верхнего предела диапазона измерений

Yт = ±0,8 % от верхнего предела диапазона измерений

SIMATIC S7-300 6ES7331-7KF02-0AB0

MINI MCR-SL-I-I

Аналоговый вход от 4 до 20 мА

Y = ±0,6 % от верхнего предела диапазона измерений

Yт = ±0,7 % от верхнего предела диапазона измерений

SIMATIC S7-300 6ES7336-4GE00-0AB0

HIC2025

Аналоговый вход от 4 до 20 мА

Y = ±0,3 % от верхнего предела диапазона измерений

Yт = ±0,4 % от верхнего предела диапазона измерений

SIMATIC S7-300 6ES7336-4GE00-0AB0

KFD2-STC4-EX1.2O

Аналоговый вход от 4 до 20 мА

Y = ±0,2 % от верхнего предела диапазона измерений

Yт = ±0,3 % от верхнего предела диапазона измерений

C ontrolLogix 1756-IF16 KFD2-STC4-Ex2

от 0 до 20 мА

Y = ±0,25 % от верхнего предела диапазона измерений

Yт = ±0,4 % от верхнего предела диапазона измерений

ControlLogix 1756-IF8

KFD2-STC4-Ex2

от 0 до 20 мА

1

2

3

4

ControlLogix 1756-IF16

KFD2-STC4-Ex1.2O

от 0 до 20 мА

Y = ±0,25 % от верхнего предела диапазона измерений

Yт = ±0,55 % от верхнего предела диапазона измерений

ControlLogix 1756-IF8

KFD2-STC4-Ex1.2O

от 0 до 20 мА

C ontrolLogix 1756-IF16

KFD2-UT2-Ex1

Сигналы (Ом) от термопреобразователей сопротивления Pt100 (а =0,00385ОС-1) от -50 до +200 °С от -50 до +260 °С от -50 до +450 °С от 0 до +100 °С

Д = ±(0,06 % Т + 0,1 % D1 + 0,1 ОС + 0,15 % D2)*

Дт = ±(0,08 % Т + 0,2 % D1 + 0,1 ОС + 0,3 % D2)*

ControlLogix 1756-IF8

KFD2-UT2-Ex1

Сигналы (Ом) от термопреобразователей сопротивления Pt100 (а =0,00385ОС-1) от -50 до +200 °С от -50 до +260 °С от -50 до +450 °С от 0 до +100 °С

Д = ±(0,06 % Т + 0,1 % D1 + 0,1 ОС + 0,15 % D2)*

Дт = ±(0,08 % Т + 0,2 % D1 + 0,1 ОС + 0,3 % D2)*

ControlLogix 1756-IF6I

KFD2-UT2-Ex1

Сигналы (Ом) от термопреобразователей сопротивления Pt100 (а =0,00385ОС-1) от -50 до +200 °С от -50 до +260 °С от -50 до +450 °С от 0 до +100 °С

Д = ±(0,06 % Т + 0,1 % D1 + 0,1 ОС + 0,15 % D2)*

Дт = ±(0,08 % Т + 0,2 % D1 + 0,1 ОС + 0,3 % D2)*

ControlLogix 1756-IF6I

KFD2-STC4-Ex2

от 0 до 20 мА

Y = ±0,2 % от верхнего предела диапазона измерений

Yт = ±0,5 % от верхнего предела диапазона измерений

ControlLogix 1756-IF6I

KFD2-STC4-Ex1.2O

от 0 до 20 мА

ControlLogix 1756-OF4

KFD2-SCD2-1.LK

Аналоговый выход от 0 до 20 мА

Y = ±0,1 % от верхнего предела диапазона воспроизведений

Yт = ±0,4 % от верхнего предела диапазона воспроизведений

ControlLogix 1756-OF4

KFD2-SCD2-Ex1.LK

Аналоговый выход от 0 до 20 мА

ControlLogix 1756-OF4

KFD2-CD2-Ex2

Аналоговый выход от 0 до 20 мА

ControlLogix 1756-OF4

KFD2-SCD-Ex1.LK

Аналоговый выход от 0 до 20 мА

Y = ±0,15 % от верхнего предела диапазона воспроизведений

Yт = ±0,4 % от верхнего предела диапазона воспроизведений

ControlLogix 1756-OF4

KFD2-CD-1.32

Аналоговый выход от 0 до 20 мА

VDAU-6000

KFD2-VR4-Ex1.26

Сигналы от преобразователей виброускорения, виброскорости от 0,1 до 800 м/с2 от 0,1 до 500 мм/с

6 = ±5 %

6т = ±5 %

1

2

3

4

VIBROCONTROL-6000 SM-610-A07

KFD2-VR4-Ex1.26

Сигналы от преобразователей виброускорения, виброскорости и виброперемещения св. 0 до 8040 м/с2

св. 0 до 100 мм/с св. 0 до 2000 мкм

Д = ±(0,08-10 м/с2 + 0,5 % D3) Д = ±(0,1 мм/с + 0,8 %

D3)

Д = ±(10 мкм + 0,5 % D3)

Дт = ±(0,08-10 м/с2 + 0,5 % D3) Дт = ±(0,1 мм/с + 0,8 % D3) Дт = ±(10 мкм + 0,5 % D3)

VIBROCONTROL-

6000 SM-610-A07

KFD2-UT2-Ex2-1

Сигналы (Ом) от термопреобразователей сопротивления Pt100 (а =0,00385ОС-1) от -50 до +200 °С от -50 до +260 °С от -50 до +450 °С от 0 до +100 °С

Д = ±(1,2 % T + 0,1 ОС)

Дт = ±(2,3 % T + 0,1 % D2+0,1 ОС)

Bently Nevada 3500/60

MTL5582

Сигналы (Ом) от термопреобразователей сопротивления Pt100 (а =0,00385ОС-1) от -200 до +850 °С

Д = ±3,5 ОС

Дт = ±4,2 ОС

Bently Nevada 3500/60

MTL5082

Сигналы (Ом) от термопреобразователей сопротивления Pt100 (а =0,00385ОС-1) от -200 до +850 °С

Д = ±3,5 ОС

Дт = ±4,2 ос

Примечание * - Т - значение измеряемой температуры, D1 - часть общего диапазона изменения входного сигнала (в Ом), сконфигурированная программным путем; D2 - диапазон измерений в градусах Цельсия; D3 - значение измеряемого параметра вибрации (виброускорение, виброскорость, виброперемещение).

Таблица 4 - Основные технические характеристики

Наименование характеристики

Значение

Рабочие условия применения:

- температура окружающей среды, °С

- относительная влажность (без конденсата), %

от +5 до +35 до 80

Параметры электрического питания:

- напряжение переменного тока, В

- частота переменного тока, Гц

220/380 50±1

Система подогрева

отсутствует

Время работы от встроенного ИБП, мин

30

Ресурс эксплуатации, ч, не менее

20000

Средний срок службы, лет, не менее

10

Степень защиты оболочки от пыли и влаги по ГОСТ 14254-96

IP 54

Знак утверждения типа

наносится на паспорт шкафа автоматизированной системы управления компрессорной установки типа ШУ типографским способом.

Комплектность

Таблица 5 - Комплектность средства измерений

Наименование компонента

Количество

Модули контроллеров: ControlLogix 1756-OF ControlLogix 1756-IF SIMATIC S7-300 SIMATIC ET200 VDAU-6000 VC-6000 3500/60

Определяется спецификацией заказа

Барьеры искрозащиты типа К Барьеры искорзащиты типа H Барьеры искрозащиты типа MINI Барьеры искорзащиты типа MTL5582

Руководство по эксплуатации

1 экз.

Поверка

осуществляется по документу МП 201-067-2017 «Шкафы автоматизированной системы управления компрессорной установкой типа ШУ. Методика поверки», утвержденному ФГУП «ВНИИМС» 25 октября 2017 г.

Основные средства поверки:

калибратор универсальный Н4-7 (Госреестр № 22125-01);

магазин сопротивления измерительный МСР-60М (Госреестр № 2751-71);

мультиметр цифровой FLUKE 8845А (Госреестр № 57943-14);

генератор сигналов сложной формы со сверхнизким уровнем искажения DS360 (Госреестр № 45344-10).

Допускается применение аналогичных средств поверки, обеспечивающих определение метрологических характеристик поверяемых шкафов ШУ с требуемой точностью.

Знак поверки наносится на свидетельство о поверке.

Сведения о методах измерений

приведены в эксплуатационном документе.

Нормативные документы

ГОСТ Р 52931-2008 Приборы контроля и регулирования технологических процессов.

Общие технические условия

Смотрите также

50396-12
ТРС 5009 и ТРС 5009А Твердомеры Роквелла и Супер Роквелла
ООО "Точприбор Северо-Запад", РОССИЯ, г.С.-Петербург
Твердомеры Роквелла и Супер Роквелла ТРС 5009 и ТРС 5009А (далее - твердомеры) предназначены для измерения твердости металлов и сплавов по шкалам Роквелла и СуперРоквелла.
50397-12
ТРБ 5010 и ТРБ 5010А Твердомеры Роквелла и Бринелля
ООО "Точприбор Северо-Запад", РОССИЯ, г.С.-Петербург
Твердомеры Роквелла и Бринелля ТРБ 5010 и ТРБ 5010А (далее - твердомеры) предназначены для измерения твердости металлов и сплавов по шкалам Роквелла и Бринелля.
50398-12
УТ 5011 и УТ 5011А Твердомеры универсальные
ООО "Точприбор Северо-Запад", РОССИЯ, г.С.-Петербург
Твердомеры универсальные УТ 5011 и УТ 5011A (далее - твердомеры) предназначены для измерений твердости металлов и сплавов по методам Роквелла, Бринелля и Виккерса.
50399-12
KB 5, KB 10, KB 30 Твердомеры
Фирма "KB Pruftechnik GmbH", ГЕРМАНИЯ
Твердомеры KB 30, KB 10, KB 5 (далее - приборы) предназначены для измерения твердости металлов и сплавов по шкалам Виккерса и Бринелля.
Default ALL-Pribors Device Photo
504-50
ВНЦ-2, ВНЦ-10, (Тулиновка - только ВНЦ-10) Весы настольные циферблатные
Завод металлоизделий ММП РСФСР, пос.Тулиновка; Завод № 234 Главторгмаш, г.Москва